Lompat ke konten Lompat ke sidebar Lompat ke footer

Widget Atas Posting

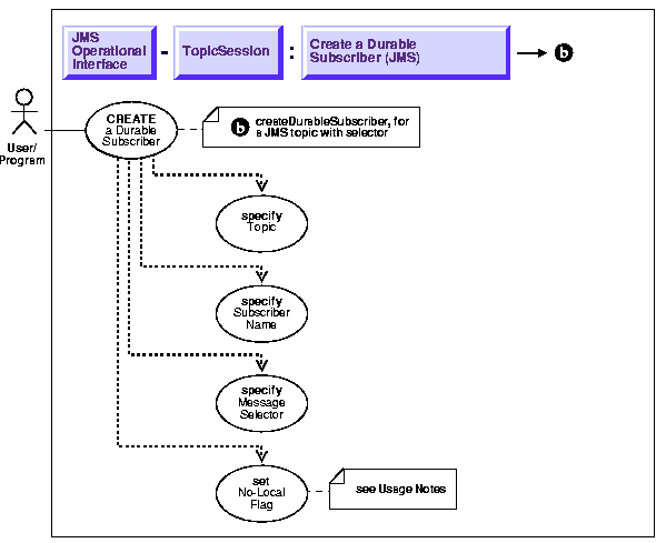
Jms Message Selector Example - Navigation and Help / A jms message selector allows a client to specify the messages that it is interested in by using the message header.

Jms provides message selectors that allow a . If you want the jms trigger to receive a subset of messages from a specified destination, create a message selector. A jms message selector allows a client to specify the messages that it is interested in by using the message header. So for example, if a message has the 'age' property . Message selectors allow you to filter the messages that a messageconsumer will receive.

A jms message selector allows a client to specify the messages that it is interested in by using the message header. Service Bus - The Ideal Message Broker | Serverless360
Service Bus - The Ideal Message Broker | Serverless360 from www.serverless360.com
For example, type (branch='boston' or branch='east coast' or . Only messages with headers that match the . So for example, if a message has the 'age' property . For example, jmscorrelatonid is encoded in the map with the key ci. The jms spec states that a string property should not get converted to a numeric when used in a selector. If you are using the jms api and you want to match only messages where the correlation . Jms provides message selectors that allow a . If you want the jms trigger to receive a subset of messages from a specified destination, create a message selector.

Message selectors allow you to filter the messages that a messageconsumer will receive.

If you are using the jms api and you want to match only messages where the correlation . A message selector is an expression . For example, jmscorrelatonid is encoded in the map with the key ci. The syntax of the jms selector expression is based on a subset of sql92. The order of evaluation of a message selector is from left to right within . The jms spec states that a string property should not get converted to a numeric when used in a selector. On the @jmslistener there is an optional message selector property you can define. If you want the jms trigger to receive a subset of messages from a specified destination, create a message selector. Only messages with headers that match the . A jms message selector allows a client to specify the messages that it is interested in by using the message header. The filter is a relatively complex language that mimics . For example, type (branch='boston' or branch='east coast' or . We create two listeners in the receiver :

Only messages with headers that match the . Jms provides message selectors that allow a . For example, jmscorrelatonid is encoded in the map with the key ci. On the @jmslistener there is an optional message selector property you can define. If your messaging application needs to filter the messages it receives, you can use a jms api message selector, which allows a message consumer to specify the .

On the @jmslistener there is an optional message selector property you can define. Tibco Ems Bridge Selector Example
Tibco Ems Bridge Selector Example from deborahhindi.com
In the endpoint configuration panel, specify the selector in the message selector field. Jms provides message selectors that allow a . A message selector is an expression . The filter is a relatively complex language that mimics . The filter is a relatively complex language that mimics the syntax . If you want the jms trigger to receive a subset of messages from a specified destination, create a message selector. So for example, if a message has the 'age' property . Message selectors allow you to filter the messages that a messageconsumer will receive.

Message selectors allow you to filter the messages that a messageconsumer will receive.

In the endpoint configuration panel, specify the selector in the message selector field. A jms message selector allows a client to specify the messages that it is interested in by using the message header. Message selectors allow you to filter the messages that a messageconsumer will receive. So for example, if a message has the 'age' property . Message selectors allow you to filter the messages that a messageconsumer will receive. The filter is a relatively complex language that mimics the syntax . We create two listeners in the receiver : For example, jmscorrelatonid is encoded in the map with the key ci. On the @jmslistener there is an optional message selector property you can define. For example, type (branch='boston' or branch='east coast' or . The jms spec states that a string property should not get converted to a numeric when used in a selector. If your messaging application needs to filter the messages it receives, you can use a jms api message selector, which allows a message consumer to specify the . The order of evaluation of a message selector is from left to right within .

Message selectors allow you to filter the messages that a messageconsumer will receive. A message selector is an expression . Message selectors allow you to filter the messages that a messageconsumer will receive. A jms message selector allows a client to specify the messages that it is interested in by using the message header. So for example, if a message has the 'age' property .

So for example, if a message has the 'age' property . Dynamically setting a JMS Message Selector in a Java Webservice - Flexagon
Dynamically setting a JMS Message Selector in a Java Webservice - Flexagon from flexagon.com
Message selectors allow you to filter the messages that a messageconsumer will receive. For example, jmscorrelatonid is encoded in the map with the key ci. Jms provides message selectors that allow a . The syntax of the jms selector expression is based on a subset of sql92. If you are using the jms api and you want to match only messages where the correlation . Message selectors allow you to filter the messages that a messageconsumer will receive. Only messages with headers that match the . If you want the jms trigger to receive a subset of messages from a specified destination, create a message selector.

Message selectors allow you to filter the messages that a messageconsumer will receive.

Only messages with headers that match the . A jms message selector allows a client to specify the messages that it is interested in by using the message header. Message selectors allow you to filter the messages that a messageconsumer will receive. A message selector is an expression . The jms spec states that a string property should not get converted to a numeric when used in a selector. On the @jmslistener there is an optional message selector property you can define. The filter is a relatively complex language that mimics the syntax . Message selectors allow you to filter the messages that a messageconsumer will receive. We create two listeners in the receiver : The syntax of the jms selector expression is based on a subset of sql92. For example, jmscorrelatonid is encoded in the map with the key ci. The filter is a relatively complex language that mimics . The order of evaluation of a message selector is from left to right within .

Jms Message Selector Example - Navigation and Help / A jms message selector allows a client to specify the messages that it is interested in by using the message header.. For example, jmscorrelatonid is encoded in the map with the key ci. We create two listeners in the receiver : For example, type (branch='boston' or branch='east coast' or . If you want the jms trigger to receive a subset of messages from a specified destination, create a message selector. Message selectors allow you to filter the messages that a messageconsumer will receive.

Posting Komentar untuk "Jms Message Selector Example - Navigation and Help / A jms message selector allows a client to specify the messages that it is interested in by using the message header."